Die Dokumentation ab Version 39.5.17 von PLANTA project finden Sie in der neuen PLANTA Online-Hilfe.

Customizing von Charts

Information
  • In PLANTA project können interaktive Charts erstellt werden, die folgende Vorteile im Vergleich zu Excel-Charts besitzen:
    • Interaktivität mit PLANTA-Systemen:
      • Zoomen der Charts
      • Dynamische Anzeige des mit der Maus berührten Chart-Wertes als Toolbox
    • Animation:
      • 3D-Charts.
      • Anzeigen unterschiedlicher Werte pro Einheit
      • Setzen der Chartw-Werte zur Laufzeit

Allgemeine Vorgehensweise

Voraussetzung

  • Um die Charts zu nutzen, muss man ein Modul erstellen mit einem Datenbereich, der die zu visualisierenden Daten z.B. Aufwand oder Kosten, enthält.
    • Dieser Datenbereich wird als Quelldatenbereich für den Chart genutzt.
    • In der Datenbereichszuordnung muss der Parameter Raw Format aktiviert werden.
      • Dieser Parameter ist standardmäßig im Fenster 9 und kann eingeblendet werden.
    • Der Quelldatenbereich muss sichtbar sein d.h. Nie anzeigen darf nicht aktiviert sein. Anzeige = 0 "Nicht anzeigen" ist möglich.

Anlegen eines Chart-Datenbereichs

Vorgehensweise

  • Oberhalb des Quellbereichs einen weiteren Datenbereich anlegen.
  • Folgendes Dataitem zuordnen:
    • DF = 004336 Button/IronPython
  • Folgende Parameter setzen:
  • Speichern. Anschließend Datenbereich neu öffnen, damit das Datenfeld zur Eingabe des Skripts sichtbar wird.

Hinweis

Anlegen des Chart-Skripts

Vorgehensweise

###Automatically generated###
###Changes will be overwritten###
Charthelper=ConsoleScope['Charthelper']
PPMS_chart_generator=ConsoleScope['PPMS_chart_generator']
#Initialize variables
df_reference={}
df_reference["AxisXLabel"]=""
df_reference["LegendText"]=""
df_reference["XValue"]=""
df_reference["YValue"]=""
df_reference["ZValue"]=""
df_reference["AxisYLabel"]=""
df_reference["YAxisSuffix"]=""
df_reference["XAxisSuffix"]=""
df_reference["Event"]=""
title=""
da_id=""
xaml_colorset=""
xaml_background_brush=""
xaml_dataseries=""
xaml_chart=""
#Execute datafield configuration
exec(df.Customizing.PythonScriptSettings)
#Get charthelper object
ch = Charthelper(df, df_reference, da_id)

#Get value dictionary
value_dict = ch.value_dict
"""Create PPMS_chart_generator instance
para.1 - xaml_chart, no default value
para.2 - xaml_dataseries, no default value
para.3 - xaml_colorset, no default value
para.4 - xaml_background_brush, no default value
para.5 - dict_values: dictionary, default empty dictionary
para.6 - AxesX _label: String, default empty
para.7 - AxesY _label: String, default empty
para.8 - Title: String, default --> AxesX _label + "/" + AxesY _labell """
#Create PPMS Chart
chart_panel = PPMS_chart_generator(xaml_chart, xaml_dataseries, xaml_colorset, xaml_background_brush, dict_values=ch.value_dict, AxesX _label=ch.get_di_title(df_reference["AxisXLabel"]), AxesY _label=ch.get_di_title(df_reference["AxisYLabel"]), Title=title, modlayout=moduleLayout, dict_event=ch.event_dict, suffix_dict=ch.suffix)
#Get PMS Chart panel
ctl = chart_panel.winpanel

Setzen der Skript-Parameter

Vorgehensweise

Beispiel-Template
xaml_chart=""""""
xaml_dataseries=""""""
xaml_colorset=""""""
xaml_background_brush=""""""

#Initialize datarea_id and chart_title -variable
da_id=""
title=df.DataArea.Customizing.Name

"""Define Chart - Properties"""

#Set datafield_id for chart_values
df_reference={}
df_reference["AxisXLabel"]=""
df_reference["LegendText"]=""
df_reference["XValue"]=""
df_reference["YValue"]=""
df_reference["ZValue"]=""
df_reference["AxisYLabel"]="" 

  • Hierbei werden folgende Parameter festgelegt. Für jeden Chart-Typ müssen andere Parameter gesetzt werden.
xaml_chart Erstellung des Chart-Objektes
xaml_dataseries Template zur Erstellung der Datenpaarobjekte. Legt den Chart-Typ fest
xaml_colorset Setzen der Farbe für ein Datenpaar. Wenn keine Angaben gemacht werden, wird ein Default-Wert genommen.
xaml_background_brush Setzen der Hintergrundfarbe. Wenn keine Angaben gemacht werden, wird ein Default-Wert genommen.
verbatim>da_id: Angabe des Datenbereichs, aus dem die Daten bezogen werden. Die Datenbereichs-ID muss mit führender Null angegeben werden.
title: Angabe des Chart-Titels.
df_reference: Jeder Chart-Parameter wird durch Angabe der DF-ID mit einem PLANTA-Datenfeld aus dem Quellbereich referenziert.

Tipp

  • Im Modul Iron Python-Charts werden Beispiel-Charts für die verschiedenen Chart-Typen angezeigt. Mit STRG + F3 auf dem "X" über den Charts kann in den dazugehörigen Datenbereich gewechselt werden.

Setzen der XAML-Parameter

Vorgehensweise
  • Customizer Stammdaten --> XAML - Templates aufrufen.
    • Hier können für die XAML-Variablen xaml_chart, xaml_dataseries, xaml_colorset und xaml_background_brush im Datenfeld XML-Code die jeweiligen XAMLs ausgewählt werden.
  • Den entsprechenden XAML-Code kopieren und an der dazugehörigen Stelle im Skript im Datenfeld Datenfeld-Konfiguration einfügen.
  • Speichern.
XAMLTemplates.png

Setzen der Parameter da_id und title

Vorgehensweise
  • Setzen der Parameter wie folgt:
    • da_id: ID des Quell-DA aus Datenfeld DA ohne führende Nullen angeben.
    • title: Chart-Titel angeben.
      • Mit df.DataArea.Customizing.Name wird der im Datenfeld Datenbereich hinterlegte Titel des Chart-Datenbereichs angezeigt.

Setzen der df_reference

Pie-Chart
Vorgehensweise
  • Setzen der Parameter wie folgt:
#Set datafield_id for chart_values
df_reference["AxisXLabel"]= Angabe der Feldnummer zum Setzen der Beschriftung
df_reference["LegendText"]=""
df_reference["XValue"]=""
df_reference["YValue"]= Angabe der Feldnummer zum Setzen der Werte
df_reference["ZValue"]=""
df_reference["AxisYLabel"]=""

Beispiel

Chart1.png

Column-Chart
Vorgehensweise
  • Setzen der Parameter wie folgt:
#Set datafield_id for chart_values
df_reference["AxisXLabel"]= Angabe der Feldnummer zum Setzen der X-Achsen Beschriftung
df_reference["LegendText"]=""
df_reference["XValue"]=""
df_reference["YValue"]= Angabe der Feldnummer zum Setzen der Y-Werte
df_reference["ZValue"]=""
df_reference["AxisYLabel"]=df_reference["YValue"]

Beispiel

Chart2.png

Bar-Chart
Vorgehensweise
  • Setzen der Parameter wie folgt:
#Set datafield_id for chart_values
df_reference["AxisXLabel"]= Angabe der Feldnummer zum Setzen der Einheitsbeschriftung
df_reference["LegendText"]=""
df_reference["XValue"]=""
df_reference["YValue"]= Angabe der Feldnummer zum Setzen des Balkenwertes
df_reference["ZValue"]=""
df_reference["AxisYLabel"]=df_reference["YValue"]

Beispiel

Chart3.png

Line-Chart
Vorgehensweise
  • Setzen der Parameter wie folgt:
#Set datafield_id for chart_values
df_reference["AxisXLabel"]= Angabe der Feldnummer zum Setzen der Einheitsbeschriftung
df_reference["LegendText"]= Angabe der Feldnummer zum Setzen der Legendenbeschriftung
df_reference["XValue"]=""
df_reference["YValue"]= Angabe der Feldnummer zum Setzen des Balkenwertes
df_reference["ZValue"]=""
df_reference["AxisYLabel"]=df_reference["YValue"]

Beispiel

Chart4.png

Modulstart

Vorgehensweise
  • Nachdem alle Parameter gesetzt wurden:
    • Speichern.
    • Modul starten.

Charts für Meilensteintrendanalyse (MTA)

Einführung

Informationen
  • Die Meilensteintermineinschätzungen von Projektvorgängen können mithilfe der Meilensteintrendanalyse (MTA) als Diagramm bzw. Chart dargestellt werden.
  • Die Darstellung einer Meilensteintrendanalyse wird über ein Modul-Customizing umgesetzt und kann mit den folgenden Beschreibungen nachvollzogen werden.

Die wichtigsten Punkte im Überblick

  • Zur Darstellung der Charts wird auf die Chart-Komponente Visifire zurückgegriffen.
  • Die Logik zur Anzeige von MTA-Charts ist in einem IronPython-Modul implementiert.
  • Das MTA-Modul kann über ein IronPython-Makro angesprochen werden.

Eine Liste von Vorgangsserien mit einem Meilensteintrendanalyse-Chart anzeigen

Vorgehensweise

  • Ein Modul anlegen
  • Die benötigten Datenbereiche und Datenfelder anlegen
    • Datenbereich aus Datentabelle 354 (Dummy)
      • Beliebiges „Platzhalter"-Feld mit DF-Verhalten „py" (z.B. 004336 Button/IronPython)
      • Platzhalter-Feld vom Typ 025581 Background-DI: die DF-Überschrift dieses Felds wird als Chart-Titel verwendet.
    • Datenbereich aus Datentabelle 824 (Vorgang) mit folgenden Datenfeldern
      • 008445 Vorgangs-ID
      • 008636 Vorgangsbezeichnung
      • 008642 Meilenstein
      • 008805 Status vom
      • 008625 Kalk. Ende
  • Den Datenbereich aus Datentabelle 824 dem Dummy-Datenbereich unterordnen.
  • Das folgende IronPython-Skripts in das Datenfeld IronPython Skript des Platzhalter-Datenfelds einfügen:
import clr
import sys

# Debug: results in reloaded module to reflect code changes in MilestoneChart
# sys.modules.Remove("MTA")
# sys.modules.Remove("MTA.milestone_chart")

from System import DateTime
from System.Windows.Forms import *
from System.Windows.Media import Brushes

from MTA.milestone_chart import milestone_chart
from MTA.milestone_dataseries import milestone_dataseries
from MTA.time_interval_enum import time_interval_enum


# Used global variables from DataField-Configurations
# - targetDataAreaId
# - processIdField
# - processCaptionField
# - reportDateField
# - targetDateField
# - milestoneField
# - milestoneFilter
# - chartTitleField
# report date = Berichtszeitpunkt
# target date = Meilensteintermin
exec(df.Customizing.PythonScriptSettings)

# Get DataAreaRecords
targetDataArea=targetDataAreaId
records=[]
roots=list(df.Module.Roots)
for root in roots:
    dataAreas=list(root.DAManager)
    for dataAreaRecord in dataAreas:
        if dataAreaRecord.Customizing.Uid == targetDataArea:
            records.append(dataAreaRecord)
            
seriesList = {}
fields = {}

# Get field associations from data field configuration
fields["ProcessID"] = processIdField
fields["ProcessCaption"] = processCaptionField
fields["Milestone"] = milestoneField
fields["ReportDate"] = reportDateField
fields["TargetDate"] = targetDateField
fields["ChartTitle"] = chartTitleField

# Initialize milestone value filter
criterias = {}
criterias["Milestone"]=[milestoneFilter]

# Extract needed field-values from records
for record in records:
    values = {}   
    areaCU = record.Customizing
    for key in fields.keys():
        fieldCU = areaCU.ChildrenDFC.TryGetValue(fields[key])[1]
        field = record.ChildrenDF.__getitem__(fieldCU)
        value = field.GetValue[str]()
        values[key] = value
    
    # Filter by milestone value
    if values["Milestone"] in criterias["Milestone"]:
        if values["ReportDate"] != None and values["TargetDate"] != None:
            if values["ProcessID"] not in seriesList.keys():            
                seriesList[values["ProcessID"]] = milestone_dataseries()
            # Create Series from values
            series = seriesList[values["ProcessID"]]
            reportDate = DateTime.Parse(values["ReportDate"])
            targetDate = DateTime.Parse(values["TargetDate"])
            series.data_points.Add(reportDate, targetDate)
            if values["ProcessCaption"] != None and values["ProcessCaption"] != "":
                series.title = values["ProcessCaption"]
        
# Create Chart
chart = milestone_chart(seriesList.values())

#If necessary, define custom time interval here:
#chart.current_time_interval = time_interval_enum.quarters

# Set Chart title from specified DataField
chart.chart_title=df.DataArea.Customizing.ChildrenDFC.TryGetValue(chartTitleField)[1].Title 

# Finally render chart do client-control
ctl = chart.get_element_host()

  • Speichern

Anpassungen am IronPython-Skript

  • Konfiguration des IronPython-Skript
    • Im Skript kann eine Liste von Variablennamen eingesehen werden, denen entsprechende Feldnummern zugewiesen werden müssen („targetDataArea", „reportDateField" etc.).
    • Das Setzen einer solchen Konfigurationsvariable erfolgt nach dem Schema Variable = "<Wert>" in der Datenfeldkonfiguration des Platzhalter-Datenfelds

Hinweise zur Meilensteintrendanalye-Charts

  • Die Legendeneinträge im Chart werden aus dem Feld Vorgangsbezeichnung bezogen
  • In den Tooltips der einzelnen Datenpunkte werden zur Vorgangsbezeichnung jeweils Berichtszeitpunkt (Status vom) und Meilensteintermin (Kalk. Ende) angezeigt
  • Das Zeitintervall der Achsenbeschriftungen und des Chart-Rasters wird dynamisch in Abhängigkeit von Chart-Abmessungen/Zoom-Level und Datenmenge festgelegt.

Technische Informationen zur API der Meilensteintrendanalyse

MTA-API Reference (IronPython)

Class milestone_chart
Member Type Comment
time_interval Enum of type time_interval_enum Sets the time interval for label distance and chart grid. This property is set to _time_interval_enum.automatic by default, but can be overvritten with any value of the specified enumeration. In case of time_interval_enum.automatic, the time interval is dynamically choosen according to chart dimensions and data.
current_data_series List of chart data series. Data series must be provided as instances of type milestone_dataseries. If chart rendering is started without this property set up, an exception will be thrown.
chart_title Specifies the string used as chart title If no chart title is set up, a hard coded, unlocalized string will be used: "Meilenstein-Trendanalyse"

Method Parameters Return value Comment
milestone_chart (dataSeries) (constructor) Optional: List of chart data series. Data series must be provided as instances of type milestone_dataseries. Returns a new instance of milestone_chart. If source data is not specified in the constructor parameter, it has to be assigned to the current_data_series property later.
get_element_host()

none

Returns the configured chart object wrapped up in an instance of ElementHost ElementHost is a wrapper-class that enables the use of WPF-Controls inside WinForms-Applications. As the supplied chart is such a WPF-Control, the call of this method is a needed when using the chart in combination with WinForms.
get_chart_grid() none Returns the configured chart object wrapped up in an instance of Grid (a WPF-UI-Control) When using the chart within a WPF-Form, this method can be called instead of using the wrapper method get_element_host(). As the chart is native WPF-Control there is no need for a wrapper-control in case of WPF-Appliances.

Class milestone_dataseries
Member Type Comment
data_points A dictionary containing the DateTime-Pairs representing the source data for the milestone chart.
Both X (report date) and Y (estimated finish date) milestone values have to be assigned as DateTime-objects.
In order to use the data series with milestone_chart, at least the DataPoints property has to be set up after creating the instance.
title Optional. Specifiy a fixed caption for this data series. By default, series title is optained from source data (DataField 08636, Process Caption)
color Optional. Specifiy a fixed color for all data points of this series. By default, color of data points is choosen automatically for each series.

Method Parameters Return value Comment
milestone_dataseries() none Returns a new instance of milestone_dataseries In order to use the data series with milestone_chart, at least the data_points property has to be set up after creating the instance.
See property data_points for further information.

Technische Informationen zum Einbinden der Charts

Informationen
  • Zur Initialisierung der Visifire Charts, muss zunächst eine IronPython-Klasse (PPMS_Chart_generator) erstellt werden, welche das Zeichnen der Charts übernimmt.
  • Zum Zeichnen der Charts wird auf die .Net API, wie auch auf die Visifire DLLs zugegriffen.
  • Eine weitere IronPython-Klasse (Charthelper) kümmert sich um die Datenaufbereitung. Sie verwendet die PLANTA-Client API.
  • Beide Klassen werden in das Clientverzeichnis ausgelagert, sodass sie über die IronPython-Schnittstelle des PLANTA-Clients genutzt werden können.
  • Der Zugriff auf die definierten Klassen erfolgt über die PLANTA Software. Hierbei wird ein Python-Skript, zum Initialisieren der Charts, vom Server zum Client gesendet. Dies erfolgt in einem Modul, welches neben dem Skript auch alle Daten beinhaltet.

Chart5.png

Chart-Design erstellen

Das Chart-Design wird über XAML beschrieben, das zur Erstellung von WPF-basierten Oberflächen genutzt wird. Beispiel:

<Grid
xmlns="http://schemas.microsoft.com/winfx/2006/xaml/presentation"
xmlns:x="http://schemas.microsoft.com/winfx/2006/xaml"
xmlns:vc="clr-namespace:Visifire.Charts;assembly=WPFVisifire.Charts"
x:Name="LayoutRoot"
        <vc:Chart Watermark="False"> </Grid>

Implementierung der IronPython-Klassen

Ausführen von IronPython-Skripts am Client

  • Zur Darstellung von Charts im Programm können Skripte im DataFieldCustomizing von Datafields hinterlegt werden.
  • Der Zugriff auf alle Daten erfolgt über das Datafield-Objekt, in dem sich das Skript befindet.

Chart6.png

Klasse: Charthelper

  • Aufgabe: Aufbereitung der Daten
  • Speicherort: Clientverzeichnis
  • Details:
    • Name: charthelper
    • Attribute:
      • df: Type DataField - kein Default-Wert
        • Object der Klasse DataField in der sich das Chart-Skript befindet.
      • df_reference: Type Dictionary (Python Hash-Table) - kein Default-Wert
        • Jeder Chart-Parameter wird mit einem Datafield verbunden.
      • da_id: Type String - optional
        • Angabe des Dataareas, aus dem die Daten bezogen werden.
        • Defaultmäßig wird der Dataarea in dem sich der Chart befindet referenziert.
    • Methoden:
      • __init__(): Konstruktor
        • Setzt die Attribute und startet die Methode get_chart_dict().
      • get_chart_dict: void
        • Führt die Datenaufbereitung durch, anhand der Parameter die in df_reference, festgelegt wurden.
          • Liefert die aufbereiteten Daten als Dictionary(Hash-Table) zurück.
            • Welches an die PPMS_Chart_generator Klasse weitergeleitet werden kann.
      • get_di_title: String
        • Parameter: UID eines Datafields
        • Return: Gibt den Datafield-Titel zurück

Chart7.png

Klasse: PPMS_chart_generator

  • Erstellung der Klasse PPMS_chart_generator mit IronPython zur Generierung der Charts, anhand der aufbereiteten Daten aus der Klasse Charthelper.
  • Die PPMS_chart_generator Klasse wird in das Clientverzeichnis ausgelagert.
  • Details:
    • Klassenname: PPMS_chart_generator
    • Konstruktor-Parameter:
      • xaml_chart: Type String(XML)
      • Erstellung des Chart-Objektes.
      • Kein Default-Wert.
    • xaml_dataseries: Type String (XML)
      • Template zur Erstellung der Datenpaarobjekte.
        • Legt den Chart-Typ fest.
        • Die jeweiligen Daten werden im Konstruktor gesetzt.
      • Kein Default-Wert.
    • xaml_colorset: Type String(XML)
      • Setzen der Farbe für ein Datenpaar.
      • Wenn keine Angaben gemacht werden, wird ein Default-Wert genommen.
    • xaml_background_brush: Type String(XML)
      • Setzen der Hintergrundfarbe mit Farbverläufen.
      • Wenn keine Angaben gemacht werden, wird ein Default-Wert genommen.
    • dict_values: Type Dictionary (Hash Table)
      • Aufbereitetes Daten-Dictionary der Klasse Charthelper()
    • QAxesX_label: Type String
      • Beschriftung für X - Achse.
    • QAxesY_label: Type String
      • Beschriftung für Y - Achse.
    • Title: Type String
      • Chart-Titel
  • Methoden:
    • __init__(): Konstruktor
      • Setzt die Attribute und startet die Chart-Erstellung.
    • create_element_host():
      • Setzt den WPF Chart in einen Element host.
        • Element host: Verknüpft WPF Controls mit Windows.Forms Controls.
          • Wird benötigt, da der Client auf der Windows.Forms Library basiert.
    • set_values():
      • Fügt die Datenpaare der Dataseries hinzu.
        • Werte werden dem Chart hinzugefügt.
  • Verwendete Klassen aus der .Net API:
    • System.IO.!QStringReader
    • System.Xml.!XmlReader
    • System.Windows.Markup.!QXamlReader
    • System.Windows.Markup.!QXamlWriter
    • System.Windows.Forms.Integration.!QElementHost
    • System.Windows.Forms.Panel
    • System.Windows.Forms.!QDockStyle
  • Verwendete Klassen aus der Visifire API:
    • Visifire.Charts

Chart8.png

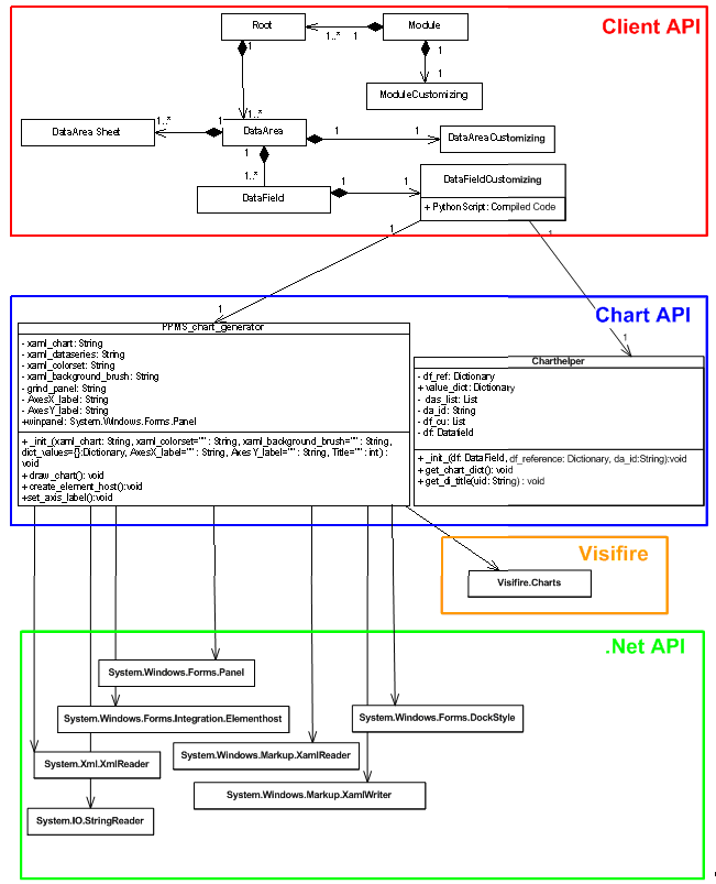
UML-Diagramm aller verwendeten Klassen:

Chart9.png

Public Python Charting-API Reference

Charthelper (charthelper.py)

The Charthelper-class provides methods to prepare raw data for usage within charts. Depending on the specified chart-parameters, values are convertet to be suitable for the Visifire-API.

Member Type Comment
df DataField The DataField -Object containing the current Python-Script
df_reference Dictionary The Dictionary matching the Chart-Parameters with their DataField -equivalents
da_id String The DataArea where raw data is obtained from
     
Method Parameters Return value Comment
Charthelper(df: DataField , df_reference: Dictionary, da_id: DataArea ) df, DataField
The DataField -Object containing the current Python-Script

df_reference, Dictionary
The Dictionary matching the Chart-Parameters with their DataField -equivalents

da_id, String
Specifies the DataArea where raw data is obtained from

see comment Initializes the Charthelper-Instance with default values and then calls get_chart_dict().
get_chart_dict() none Writes processed values into value_dict Prepares the given raw data for use with PPMS_chart_generator.
The processing applied to the data depends on the parameters found in df_reference
get_di_title(Uid: String) Uid, String
Uid of the desired DataField
Returns a String containing the title of the DataField with the specified UID.  

PPMS_chart_generator (chart_generator.py)

The PPMS_chart_generator-class provides methods for chart-generation with use of custom XAML-formating. Note that generation of charts depends on data that has been processed by an instance of the Charthelper-Class before.

Method Parameters Return value Comment
PPMS_chart_generator(xaml_chart: String, xaml_colorset="": String, xaml_background_brush="": String, dict_values={}: Dictionary, AxesX _label="": String, AxesY _label="":String, Title="": int) xaml_chart, String
XAML-Code used as basic Chart-Template
xaml_dataseries, String
XAML-Code that detemines the Chart-type (e.g. bars, pie)
xaml_colorset, String
XAML-Code used for formating of data-series
xaml_background_brush, String
XAML-Code used for formating of chart background
dict_values, Dictionary
Contains the prepared data used for chart generation
QAxesX_label, String
Caption of the X-Axis
QAxesY_label, String
Caption of the Y-Axis
After execution, class-member winpanel contains a Chart-Control ready for usage The produced control can be used within Windows Forms appliances
create_element_host() none Assigns a new instance of ElementHost (containing generated Chart) to class-member winpanel To reflect changes of properties, the chart needs to be redrawn via draw_chart() and then embedded into an ElementHost via create_element_host()
draw_chart() none String containing the XAML-rendering code for current chart. see also: create_element_host()

Initialisierung der Charts per Skript

DF-Konfiguration

Information
  • Die Chart-spezifischen Parameter werden in einem Konfigurationsfeld im DataFieldCustomizing gespeichert.
    • Parameter
      • Typ (Pie-, Bar-Chart ...)
      • Hintergrundfarbe
      • Referenz zu Daten
      • ...
  • Die Parameter werden zum Instanzieren der Charthelper- und PPMS_chart_generator - Klasse benötigt.

Beispiel

xaml_chart="""<Grid
        xmlns="http://schemas.microsoft.com/winfx/2006/xaml/presentation"
            xmlns:x="http://schemas.microsoft.com/winfx/2006/xaml"
            xmlns:vc="clr-namespace:Visifire.Charts;assembly=WPFVisifire.Charts"
        <x:Name="LayoutRoot">
            <vc:Chart Watermark="False">
                <vc:Chart.Titles>
                    <vc:Title Text="" />
                </vc:Chart.Titles>
                <vc:Chart.AxesX>
                    <vc:Axis Title="" />
                </vc:Chart.AxesX>
                <vc:Chart.AxesY>
                    <vc:Axis Title="" />
                </vc:Chart.AxesY>
            <vc:Chart>
        <Grid>"""

xaml_dataseries="""<UserControl
            xmlns="http://schemas.microsoft.com/winfx/2006/xaml/presentation"
                xmlns:x="http://schemas.microsoft.com/winfx/2006/xaml"
                xmlns:vc="clr-namespace:Visifire.Charts;
                               <assembly=WPFVisifire.Charts">
             <vc:Chart>
                <vc:Chart.Series>
                    vc:DataSeries RenderAs="Pie" MarkerEnabled="True"
                           <MarkerType="Circle" LegendText="">
                </vc:Chart.Series>
            </vc:Chart>
        </UserControl>"""

xaml_colorset=""
xaml_background_brush=""
"""Define Chart - Properties"""
da_id='42162'
#Set datafield_id for chart_values
df_reference={}
df_reference["AxisXLabel"]="134082"
df_reference["LegendText"]=""
df_reference["XValue"]=""
df_reference["YValue"]="142717"
df_reference["ZValue"]=""
df_reference["AxisYLabel"]= df_reference["YValue"]
title=df.Dataarea.Customizing.Name

IronPython-Skript

Informationen
  • Der Aufruf der Charthelper- und PPMS_chart_generator -Klasse, erfolgt im IronPython-Skriptfeld (siehe DataFieldCustomizing.PythonScript), welches im DataFieldCustomizing gespeichert wird.
  • Dieses Skript ist für alle Chartmakros gleich und kann bei Änderung leicht für alle Charts geändert werden.
  • Die chartspezifischen Eigenschaften werden aus dem Konfigurationsfeld ausgelesen.

Beispiel

###Automatically generated###
###Changes will be overwritten###
from charthelper import Charthelper
from chart_generator import PPMS_chart_generator
#Execute datafield configuration
exec(df.Customizing.PythonScriptSettings)
#Get charthelper object
ch = Charthelper(df, df_reference, da_id)
#Get value dictionary
value_dict = ch.value_dict
"""Create PPMS_chart_generator instance
para.1 - xaml_chart, no default value
para.2 - xaml_dataseries, no default value
para.3 - xaml_colorset, no default value
para.4 - xaml_background_brush, no default value
para.5 - dict_values: dictionary, default empty dictionary
para.6 - AxesX _label: String, default empty
para.7 - AxesY _label: String, default empty
para.8 - Title: String, default --&gt; AxesX _label + "/" + AxesY _labell """
#Create PPMS Chart
chart_panel = PPMS_chart_generator(xaml_chart, xaml_dataseries, xaml_colorset, xaml_background_brush, dict_values=ch.value_dict, AxesX _label=ch.get_di_title(df_reference["AxisXLabel"]), AxesY _label=ch.get_di_title(df_reference["AxisYLabel"]), Title=title)
#Get PMS Chart panel
ctl = chart_panel.winpanel
#Delete datafield variables
del xaml_chart
del xaml_dataseries
del da_id
del df_reference
del title
del ch
del value_dict
del chart_panel
del Charthelper
del PPMS_chart_generator
del xaml_background_brush
del xaml_colorset
Topic attachments
I Attachment HistorySorted ascending Size Date Comment
Pngpng Chart1.png r1 6.8 K 2009-09-24 - 13:34  
Pngpng Chart2.png r1 5.8 K 2009-09-24 - 13:41  
Pngpng Chart3.png r1 3.0 K 2009-09-24 - 13:44  
Pngpng Chart4.png r1 10.0 K 2009-09-24 - 13:52  
Docdoc Charts.doc r1 832.0 K 2009-10-13 - 11:05  
Pngpng Chart5.png r2 r1 52.5 K 2009-10-13 - 14:06  
Pngpng Chart6.png r2 r1 4.0 K 2009-10-13 - 14:10  
Pngpng Chart7.png r2 r1 3.7 K 2009-10-13 - 14:12  
Pngpng Chart8.png r2 r1 5.4 K 2009-10-13 - 14:14  
Pngpng XAMLTemplates.png r2 r1 46.2 K 2009-10-13 - 11:26  
Pngpng Chart9.png r4 r3 r2 r1 39.1 K 2009-10-13 - 14:16  

         PLANTA project









 
  • Suche in Topic-Namen

  • Suche in Topic-Inhalten
This site is powered by the TWiki collaboration platform Powered by Perl