The documentation from version 39.5.17 of PLANTA project can be found in the new PLANTA Online Help.

Customizing of Charts

Information
  • In PLANTA project, interactive charts can be created, which possess the following advantages compared to Excel charts:.
    • Interactivity with PLANTA systems:
      • Zooming of charts
      • Dynamic display of the chart value over which you moved the mouse as toolbox
    • Animation:
      • 3D charts
      • Display different values per unit
      • Set the chart values at running time

General Procedure

Requirement

  • In order to use the charts, you have to create a module with a data area which contains the data (e.g. effort or costs) to be visualized.
    • This data area is used as source data area for the chart.
    • In the data area assignment, the Raw format parameter must be activated.
      • This parameter is in window 9 by default and can be displayed by the user.
    • The source data area must be visible. I.e. Never display must not be activated. Display = 0 "Do not display" is possible.

Create Chart Data Area

Procedure

  • Create another data area above the source area:
  • Assign the following data item:
    • DF = 004336 Button/IronPython
  • Set the following parameters:
  • Save. Subsequently open the data area anew so the data field becomes visible for entering the script.

Note

Create Chart Script

Procedure

###Automatically generated###
###Changes will be overwritten###
Charthelper=ConsoleScope['Charthelper']
PPMS_chart_generator=ConsoleScope['PPMS_chart_generator']
#Initialize variables
df_reference={}
df_reference["AxisXLabel"]=""
df_reference["LegendText"]=""
df_reference["XValue"]=""
df_reference["YValue"]=""
df_reference["ZValue"]=""
df_reference["AxisYLabel"]=""
df_reference["YAxisSuffix"]=""
df_reference["XAxisSuffix"]=""
df_reference["Event"]=""
title=""
da_id=""
xaml_colorset=""
xaml_background_brush=""
xaml_dataseries=""
xaml_chart=""
#Execute datafield configuration
exec(df.Customizing.PythonScriptSettings)
#Get charthelper object
ch = Charthelper(df, df_reference, da_id)

#Get value dictionary
value_dict = ch.value_dict
"""Create PPMS_chart_generator instance
para.1 - xaml_chart, no default value
para.2 - xaml_dataseries, no default value
para.3 - xaml_colorset, no default value
para.4 - xaml_background_brush, no default value
para.5 - dict_values: dictionary, default empty dictionary
para.6 - AxesX _label: String, default empty
para.7 - AxesY _label: String, default empty
para.8 - Title: String, default --> AxesX _label + "/" + AxesY _labell """
#Create PPMS Chart
chart_panel = PPMS_chart_generator(xaml_chart, xaml_dataseries, xaml_colorset, xaml_background_brush, dict_values=ch.value_dict, AxesX _label=ch.get_di_title(df_reference["AxisXLabel"]), AxesY _label=ch.get_di_title(df_reference["AxisYLabel"]), Title=title, modlayout=moduleLayout, dict_event=ch.event_dict, suffix_dict=ch.suffix)
#Get PMS Chart panel
ctl = chart_panel.winpanel

Set the Script Parameter

Procedure

Example template
xaml_chart=""""""
xaml_dataseries=""""""
xaml_colorset=""""""
xaml_background_brush=""""""

#Initialize datarea_id and chart_title -variable
da_id=""
title=df.DataArea.Customizing.Name

"""Define Chart - Properties"""

#Set datafield_id for chart_values
df_reference={}
df_reference["AxisXLabel"]=""
df_reference["LegendText"]=""
df_reference["XValue"]=""
df_reference["YValue"]=""
df_reference["ZValue"]=""
df_reference["AxisYLabel"]="" 

  • In doing so, the parameters listed below will be defined. For each chart type, different parameters must be set.
xaml_chart Creation of the chart object
xaml_dataseries Template for the creation of data pair objects. Determines the chart type
xaml_colorset Sets the color for a data pair. If nothing is specified, a default value will be used.
xaml_background_brush Sets the background color. If nothing is specified, a default value will be used.
verbatim>da_id: Specification of the data area from which the data is taken. The data area ID must be specified with leading zero.
title: Specification of the chart title.
df_reference: Each chart parameter is referenced by specifying the DF ID with a PLANTA data field from the source area.

Tip

  • In the Iron Python charts module, sample charts for the different chart types are displayed. With CTRL + F3 on the X above the charts, you can switch to the associated data area.

Set the XAML Parameter

Procedure
  • Open Customizer Master Data XAML Templates.
    • Here, the corresponding XAMLs for the XAML variables xaml_chart, xaml_dataseries, xaml_colorset and xaml_background_brush can be selected in the XML code data field.
  • Copy the corresponding XAML code and insert it at the corresponding position in the script in the Data field configuration data field.
  • Save.
XAMLTemplates.png

Set the da_id and title Parameters

Procedure
  • Set the parameters as follows:
    • da_id: specify the ID of the source DA from the DA data field without leading zero.
    • title: Specify the chart title.
      • With df.DataArea.Customizing.Name, the title of the chart data area deposited in the Data area data field is displayed.

Set the df_reference

Pie Chart
Procedure
  • Set the parameters as follows:
#Set datafield_id for chart_values
df_reference["AxisXLabel"]= Specification of the field number for setting the label
df_reference["LegendText"]=""
df_reference["XValue"]=""
df_reference["YValue"]= Specification of the field number for setting the values
df_reference["ZValue"]=""
df_reference["AxisYLabel"]=""

Example

Chart1.png

Column Chart
Procedure
  • Set the parameters as follows:
#Set datafield_id for chart_values
df_reference["AxisXLabel"]= Specification of the field number for setting the X axis label
df_reference["LegendText"]=""
df_reference["XValue"]=""
df_reference["YValue"]= Specification of the field number for setting the Y values
df_reference["ZValue"]=""
df_reference["AxisYLabel"]=df_reference["YValue"]

Example

Chart2.png

Gantt Chart
Procedure
  • Set the parameters as follows:
#Set datafield_id for chart_values
df_reference["AxisXLabel"]= Specification for setting the unit label
df_reference["LegendText"]=""
df_reference["XValue"]=""
df_reference["YValue"]= Specification for setting the bar value
df_reference["ZValue"]=""
df_reference["AxisYLabel"]=df_reference["YValue"]

Example

Chart3.png

Line Chart
Procedure
  • Set the parameters as follows:
#Set datafield_id for chart_values
df_reference["AxisXLabel"]= Specification for setting the unit label
df_reference["LegendText"]= Specification of the field number for setting legend labels
df_reference["XValue"]=""
df_reference["YValue"]= Specification for setting the bar value
df_reference["ZValue"]=""
df_reference["AxisYLabel"]=df_reference["YValue"]

Example

Chart4.png

Module Start

Procedure
  • After you have set all parameters:
    • Save.
    • Start the module.

Charts for Milestone Trend Analysis (MTA)

Introduction

Information
  • With the help of the milestone trend analysis (MTA), the milestone date estimation of project tasks can be displayed as a diagram or as a chart.
  • The display of a milestone trend analysis is realized via module customizing and can be reproduced with the following descriptions.

Overview of the most important points:

  • For the display of the charts, the Visifire chart component is resorted to.
  • The logic for displaying MTA charts is implemented in an IronPython module.
  • The MTA module can be activated via an IronPython macro.

Display a List of Task Series with a Milestone Trend Analysis

Procedure

  • Create a module.
  • Create the required data areas and data fields.
    • Data areas from data table 354 (Dummy)
      • Arbitrary„placeholder" field with „py DF behavior (e.g. 004336 Button/IronPython)
      • Placeholder field of the 025581 type, background DI: the DF heading of this field is used as chart title.
    • Data areas from data table 824 (task) with the following data fields
      • 008445 Task ID
      • 008636 Task name
      • 008642: Milestone
      • 008805 Status from
      • 008625 Calc. end
  • Subordinate the data area from data table 824 to the Dummy data area.
  • Insert the following IronPython script in the IronPython script data field of the placeholder:
import clr
import sys

# Debug: results in reloaded module to reflect code changes in MilestoneChart
# sys.modules.Remove("MTA")
# sys.modules.Remove("MTA.milestone_chart")

from System import DateTime
from System.Windows.Forms import *
from System.Windows.Media import Brushes

from MTA.milestone_chart import milestone_chart
from MTA.milestone_dataseries import milestone_dataseries
from MTA.time_interval_enum import time_interval_enum


# Used global variables from DataField-Configurations
# - targetDataAreaId
# - processIdField
# - processCaptionField
# - reportDateField
# - targetDateField
# - milestoneField
# - milestoneFilter
# - chartTitleField
# report date = report date
# target date = milestone date
exec(df.Customizing.PythonScriptSettings)

# Get DataAreaRecords
targetDataArea=targetDataAreaId
records=[]
roots=list(df.Module.Roots)
for root in roots:
    dataAreas=list(root.DAManager)
    for dataAreaRecord in dataAreas:
        if dataAreaRecord.Customizing.Uid == targetDataArea:
            records.append(dataAreaRecord)
            
seriesList = {}
fields = {}

# Get field associations from data field configuration
fields["ProcessID"] = processIdField
fields["ProcessCaption"] = processCaptionField
fields["Milestone"] = milestoneField
fields["ReportDate"] = reportDateField
fields["TargetDate"] = targetDateField
fields["ChartTitle"] = chartTitleField

# Initialize milestone value filter
criterias = {}
criterias["Milestone"]=[milestoneFilter]

# Extract needed field-values from records
for record in records:
    values = {}   
    areaCU = record.Customizing
    for key in fields.keys():
        fieldCU = areaCU.ChildrenDFC.TryGetValue(fields[key])[1]
        field = record.ChildrenDF.__getitem__(fieldCU)
        value = field.GetValue[str]()
        values[key] = value
    
    # Filter by milestone value
    if values["Milestone"] in criterias["Milestone"]:
        if values["ReportDate"] != None and values["TargetDate"] != None:
            if values["ProcessID"] not in seriesList.keys():            
                seriesList[values["ProcessID"]] = milestone_dataseries()
            # Create Series from values
            series = seriesList[values["ProcessID"]]
            reportDate = DateTime.Parse(values["ReportDate"])
            targetDate = DateTime.Parse(values["TargetDate"])
            series.data_points.Add(reportDate, targetDate)
            if values["ProcessCaption"] != None and values["ProcessCaption"] != "":
                series.title = values["ProcessCaption"]
        
# Create Chart
chart = milestone_chart(seriesList.values())

#If necessary, define custom time interval here:
#chart.current_time_interval = time_interval_enum.quarters

# Set Chart title from specified DataField
chart.chart_title=df.DataArea.Customizing.ChildrenDFC.TryGetValue(chartTitleField)[1].Title 

# Finally render chart do client-control
ctl = chart.get_element_host()

  • Save.

Modifications to the IronPython Script

  • Configuration of the IronPython Script
    • In the script, a list of variable names, to which appropriate field numbers must be assigned, can be looked at („targetDataArea", „reportDateField" etc.).
    • Such configuration variables must be set in accordance with the following scheme: Variable = "<Value>" in the data field configuration of the placeholder data field.

Information on the Milestone Trend Analysis

  • The legend entries in the chart are taken from the Task name field.
  • In the tooltips of the individual data items, report date (Status from) and milestone date (Calc. end) are displayed for each task name.
  • The time interval of the axis label and the chart grid is defined dynamically depending on the chart measurement/zoom level and the data amount.

Technical Information on the API of the Milestone Trend Analysis

MTA-API Reference (IronPython)

Class milestone_chart
Member Type Comment
time_interval Enum of type time_interval_enum Sets the time interval for label distance and chart grid. This property is set to _time_interval_enum.automatic by default, but can be overvritten with any value of the specified enumeration. In case of time_interval_enum.automatic, the time interval is dynamically choosen according to chart dimensions and data.
current_data_series List of chart data series. Data series must be provided as instances of type milestone_dataseries. If chart rendering is started without this property set up, an exception will be thrown.
chart_title Specifies the string used as chart title If no chart title is set up, a hard coded, unlocalized string will be used: "Milestone-Trend Analysis"

Method Parameters Return value Comment
milestone_chart (dataSeries) (constructor) Optional: List of chart data series. Data series must be provided as instances of type milestone_dataseries. Returns a new instance of milestone_chart If source data is not specified in the constructor parameter, it has to be assigned to the current_data_series property later.
get_element_host()

none

Returns the configured chart object wrapped up in an instance of ElementHost ElementHost is a wrapper-class that enables the use of WPF-Controls inside WinForms-Applications. As the supplied chart is such a WPF-Control, the call of this method is a needed when using the chart in combination with WinForms.
get_chart_grid() none Returns the configured chart object wrapped up in an instance of Grid (a WPF-UI-Control) When using the chart within a WPF-Form, this method can be called instead of using the wrapper method get_element_host(). As the chart is native WPF-Control there is no need for a wrapper-control in case of WPF-Appliances.

Class milestone_dataseries
Member Type Comment
data_points A dictionary containing the DateTime-Pairs representing the source data for the milestone chart.
Both X (report date) and Y (estimated finish date) milestone values have to be assigned as DateTime-objects.
In order to use the data series with milestone_chart, at least the DataPoints property has to be set up after creating the instance.
title Optional. Specifiy a fixed caption for this data series. By default, series title is optained from source data (DataField 08636, Process Caption)
color Optional. Specifiy a fixed color for all data points of this series. By default, color of data points is choosen automatically for each series.

Method Parameters Return value Comment
milestone_dataseries() none Returns a new instance of milestone_dataseries In order to use the data series with milestone_chart, at least the data_points property has to be set up after creating the instance.
See property data_points for further information.

Technical Information for Charts Embedding

Information
  • For initialization of the visifire charts, you have to create an IronPython class (PPMS_chart_generator) that assumes the drawing of the charts first.
  • In order to draw the charts, the .Net API as well as the Visifire DLLs are accessed.
  • Another IronPython class (chart helper) takes care of the data preparation. It uses the PLANTA client API.
  • Both classes are outsourced to the client directory, so it can be used via the IronPython interface of the PLANTA Client.
  • The defined classes are accessed via the PLANTA software. Here, a Python script for initializing the charts is sent from server to client. This is done in a module containing the script as well as all other data.

Chart5.png

Create Chart Design

The chart design is described via XAML which is used for creating WPF based surfaces. Example:

<Grid
xmlns="http://schemas.microsoft.com/winfx/2006/xaml/presentation"
xmlns:x="http://schemas.microsoft.com/winfx/2006/xaml"
xmlns:vc="clr-namespace:Visifire.Charts;assembly=WPFVisifire.Charts"
x:Name="LayoutRoot"
        <vc:Chart Watermark="False"> </Grid>

Implementation of IronPython Classes

Carrying out IronPython Scripts on the Client

  • For the display of charts in the program, scripts can be deposited in the DataFieldCustomizing of data fields.
  • All data is accessed via the data field object that contains the script.

Chart6.png

Class: Chart helper

  • Todo item: Processing of the data
  • Storage location Client directory
  • Details:
    • Name: charthelper
    • Attributes
      • df: Type DataField - no default value
        • Object of the DataField class that contains the chart script.
      • df_reference: Type Dictionary (Python Hash-Table) - no default value
        • Each chart parameter is connected to a data field.
      • da_id: Type string - optional
        • Specification of the data area from which the data is taken.
        • The data area that contains the chart is referenced by default.
    • Methods:
      • __init__(): Constructor
        • Sets the attributes and starts the get_chart_dict() method.
      • get_chart_dict: void
        • Carries out the data processing based on the parameters that were defined in df_reference.
          • Returns the processed data as dictionary(hash table),
            • which can be forwarded to the PPMS_Chart_generator class.
      • get_di_title: String
        • Parameters: UID of a data field
        • Return: Returns the data field title

Chart7.png

Class: PPMS_chart_generator

  • Creation of the PPMS_chart_generator class with IronPython for generating the charts on the basis of the processed data from the chart helper class.
  • The PPMS_chart_generator class is outsourced to the client directory.
  • Details:
    • Class name: PPMS_chart_generator
    • Constructor parameter:
      • xaml_chart: Type string (XML)
      • Create a chart object.
      • No default value.
    • xaml_dataseries: Type string (XML)
      • Template for the creation of the data pair objects.
        • Defines the chart type
        • The respective data are set in the constructor.
      • No default value.
    • xaml_colorset: Type string (XML)
      • Sets the color for a data pair.
      • If nothing is specified, a default value is used.
    • xaml_background_brush: Type string (XML)
      • Setting the background color with color gradients.
      • If nothing is specified, a default value is used.
    • dict_values: Type dictionary (hash table)
      • Processed data dictionary of the chart helper() class
    • QAxesX_label: Type string
      • Label for x-axis.
    • QAxesY_label: Type string
      • Label for y-axis.
    • Title: Type string
      • Chart title
  • Methods:
    • __init__(): Constructor
      • Sets the attributes and starts the chart creation.
    • create_element_host():
      • Sets the WPF chart into an element host.
        • Element host: Links WPF controls with Windows.Forms.Controls.
          • Is required since the client is based on the Windows.Forms library.
    • set_values():
      • Adds the data pairs of the data series.
        • Values are added to the chart.
  • Used classes from the .Net API:
    • System.IO.!QStringReader
    • System.Xml.!XmlReader
    • System.Windows.Markup.!QXamlReader
    • System.Windows.Markup.!QXamlWriter
    • System.Windows.Forms.Integration.!QElementHost
    • System.Windows.Forms.Panel
    • System.Windows.Forms.!QDockStyle
  • Used classes from the Visifire API:
    • Visifire.Charts

Chart8.png

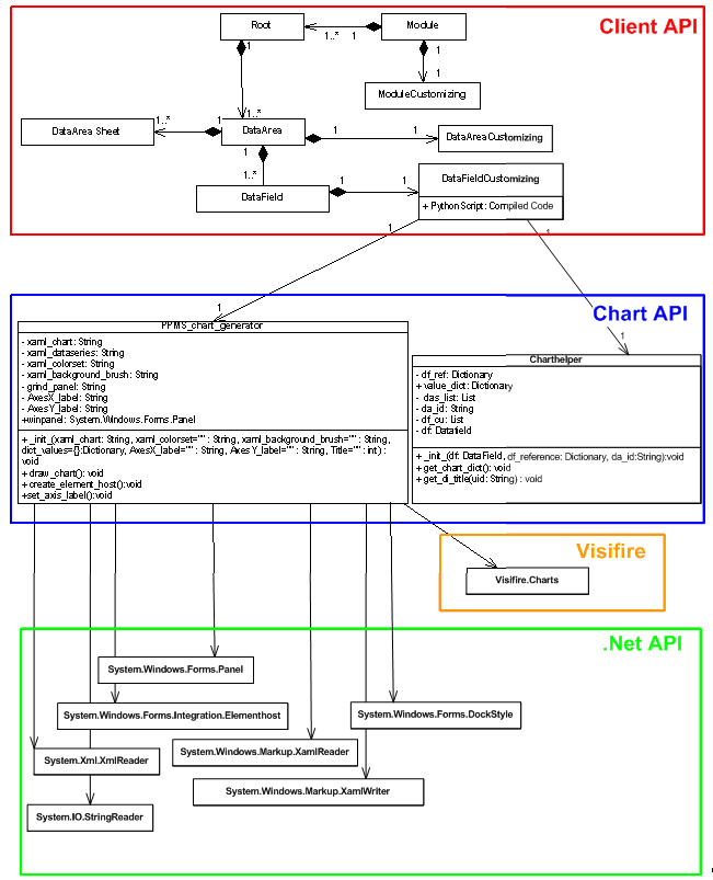
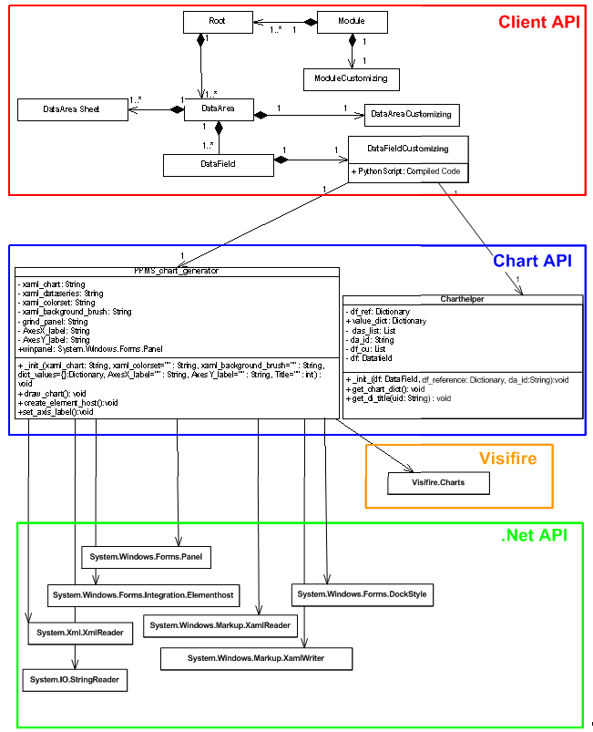
UML diagram of all used classes:

Chart9.png

Public Python Charting API Reference

Charthelper (charthelper.py)

The charthelper class provides methods to prepare raw data for usage within charts. Depending on the specified chart-parameters, values are converted to be suitable for the Visifire-API.

Member Type Comment
df DataField The DataField -Object containing the current Python-Script
df_reference Dictionary Dictionary matching the Chart-Parameters with their DataField -equivalents
da_id String The DataArea where raw data is obtained from
     
Method Parameters Return value Comment
Charthelper(df: DataField , df_reference: Dictionary, da_id: DataArea ) df, DataField
The DataField -Object containing the current Python-Script

df_reference, Dictionary
The Dictionary matching the Chart-Parameters with their DataField -equivalents

da_id, String
Specifies the DataArea where raw data is obtained from

see comment Initializes the Charthelper-Instance with default values and then calls get_chart_dict().
get_chart_dict() none Writes processed values into value_dict Prepares the given raw data for use with PPMS_chart_generator.
The processing applied to the data depends on the parameters found in df_reference
get_di_title(Uid: String) Uid, String
Uid of the desired DataField
Returns a String containing the title of the DataField with the specified UID.  

PPMS_chart_generator (chart_generator.py)

The PPMS_chart_generator class provides methods for chart-generation with use of custom XAML-formating. Note that generation of charts depends on data that has been processed by an instance of the charthelper class before.

Method Parameters Return value Comment
PPMS_chart_generator(xaml_chart: String, xaml_colorset="": String, xaml_background_brush="": String, dict_values={}: Dictionary, AxesX _label="": String, AxesY _label="":String, Title="": int) xaml_chart, String
XAML-Code used as basic Chart-Template
xaml_dataseries, String
XAML-Code that detemines the Chart-type (e.g. bars, pie)
xaml_colorset, String
XAML-Code used for formating of data-series
xaml_background_brush, String
XAML-Code used for formating of chart background
dict_values, Dictionary
Contains the prepared data used for chart generation
QAxesX_label, String
Caption of the X-Axis
QAxesY_label, String
Caption of the Y-Axis
After execution, class-member winpanel contains a Chart-Control ready for usage The produced control can be used within Windows Forms appliances
create_element_host() none Assigns a new instance of ElementHost (containing generated Chart) to class-member winpanel To reflect changes of properties, the chart needs to be redrawn via draw_chart() and then embedded into an ElementHost via create_element_host()
draw_chart() none String containing the XAML-rendering code for current chart. see also: create_element_host()

Initialization of the Charts per Script

DF Configuration

Information
  • The chart specific parameters are saved in a configuration field in the DataFieldCustomizing.
    • Parameters
      • Type (Pie, Gantt chart ...)
      • Background color
      • Reference to data
      • ...
  • The parameters are necessary for instancing the chart helper and PPMS_chart_generator class.

Example

xaml_chart="""<Grid
        xmlns="http://schemas.microsoft.com/winfx/2006/xaml/presentation"
            xmlns:x="http://schemas.microsoft.com/winfx/2006/xaml"
            xmlns:vc="clr-namespace:Visifire.Charts;assembly=WPFVisifire.Charts"
        <x:Name="LayoutRoot">
            <vc:Chart Watermark="False">
                <vc:Chart.Titles>
                    <vc:Title Text="" />
                </vc:Chart.Titles>
                <vc:Chart.AxesX>
                    <vc:Axis Title="" />
                </vc:Chart.AxesX>
                <vc:Chart.AxesY>
                    <vc:Axis Title="" />
                </vc:Chart.AxesY>
            <vc:Chart>
        <Grid>"""

xaml_dataseries="""<UserControl
            xmlns="http://schemas.microsoft.com/winfx/2006/xaml/presentation"
                xmlns:x="http://schemas.microsoft.com/winfx/2006/xaml"
                xmlns:vc="clr-namespace:Visifire.Charts;
                               <assembly=WPFVisifire.Charts">
             <vc:Chart>
                <vc:Chart.Series>
                    vc:DataSeries RenderAs="Pie" MarkerEnabled="True"
                           <MarkerType="Circle" LegendText="">
                </vc:Chart.Series>
            </vc:Chart>
        </UserControl>"""

xaml_colorset=""
xaml_background_brush=""
"""Define Chart - Properties"""
da_id='42162'
#Set datafield_id for chart_values
df_reference={}
df_reference["AxisXLabel"]="134082"
df_reference["LegendText"]=""
df_reference["XValue"]=""
df_reference["YValue"]="142717"
df_reference["ZValue"]=""
df_reference["AxisYLabel"]= df_reference["YValue"]
title=df.Dataarea.Customizing.Name

IronPython Script

Information
  • The chart helper and PPMS _chart_generator class is opened in the IronPython script field (see DataFieldCustomizing.PythonScript), which is saved in the DataFieldCustomizing.
  • This script is the same for all chart macros and can be changed easily for all charts upon changes.
  • The chart specific settings are read out from the configuration field.

Example

###Automatically generated###
###Changes will be overwritten###
from charthelper import Charthelper
from chart_generator import PPMS_chart_generator
#Execute datafield configuration
exec(df.Customizing.PythonScriptSettings)
#Get charthelper object
ch = Charthelper(df, df_reference, da_id)
#Get value dictionary
value_dict = ch.value_dict
"""Create PPMS_chart_generator instance
para.1 - xaml_chart, no default value
para.2 - xaml_dataseries, no default value
para.3 - xaml_colorset, no default value
para.4 - xaml_background_brush, no default value
para.5 - dict_values: dictionary, default empty dictionary
para.6 - AxesX _label: String, default empty
para.7 - AxesY _label: String, default empty
para.8 - Title: String, default --&gt; AxesX _label + "/" + AxesY _labell """
#Create PPMS Chart
chart_panel = PPMS_chart_generator(xaml_chart, xaml_dataseries, xaml_colorset, xaml_background_brush, dict_values=ch.value_dict, AxesX _label=ch.get_di_title(df_reference["AxisXLabel"]), AxesY _label=ch.get_di_title(df_reference["AxisYLabel"]), Title=title)
#Get PMS Chart panel
ctl = chart_panel.winpanel
#Delete datafield variables
del xaml_chart
del xaml_dataseries
del da_id
del df_reference
del title
del ch
del value_dict
del chart_panel
del Charthelper
del PPMS_chart_generator
del xaml_background_brush
del xaml_colorset
Topic attachments
I Attachment History Size Date Comment
Pngpng Chart1.png r1 6.8 K 2009-09-24 - 13:34  
Pngpng Chart2.png r1 5.8 K 2009-09-24 - 13:41  
Pngpng Chart3.png r1 3.0 K 2009-09-24 - 13:44  
Pngpng Chart4.png r1 10.0 K 2009-09-24 - 13:52  
Pngpng Chart5.png r2 r1 52.5 K 2009-10-13 - 14:06  
Pngpng Chart6.png r2 r1 4.0 K 2009-10-13 - 14:10  
Pngpng Chart7.png r2 r1 3.7 K 2009-10-13 - 14:12  
Pngpng Chart8.png r2 r1 5.4 K 2009-10-13 - 14:14  
Pngpng Chart9.png r4 r3 r2 r1 39.1 K 2009-10-13 - 14:16  
Docdoc Charts.doc r1 832.0 K 2009-10-13 - 11:05  
Pngpng XAMLTemplates.png r2 r1 46.2 K 2009-10-13 - 11:26  

         PLANTA project









 
  • Suche in Topic-Namen

  • Suche in Topic-Inhalten
This site is powered by the TWiki collaboration platform Powered by Perl